 
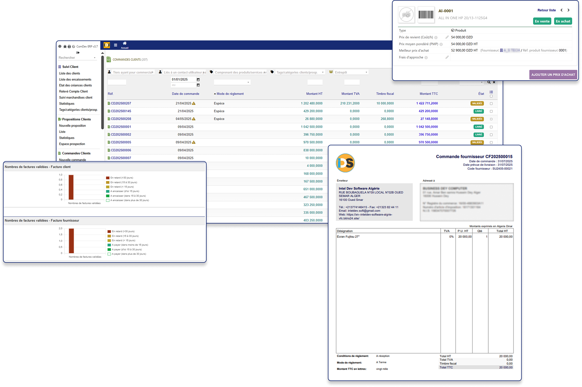
      Gérez les demandes d'offres, les bons de commande, les fournisseurs et les réceptions. Suivez vos importations, calculez les prix de revient et évitez les ruptures grâce à une gestion logistique complète.
Créez des nomenclatures, lancez des ordres de fabrication, suivez l’avancement de la production, et calculez les coûts automatiquement. Reliez vos commandes clients à la fabrication.
Transformez facilement vos devis en commandes, livraisons et factures. Appliquez des grilles tarifaires personnalisées, gérez les retours, SAV, commerciaux et livreurs avec une grande flexibilité.
Suivez vos règlements (partiels ou complets), gérez vos échéanciers, vos caisses, vos comptes bancaires et vos charges. Automatisez vos clôtures de caisse et transferts entre comptes.
Classez vos articles, gérez les remises, les bonus, le stock, les prix dynamiques, les photos, les étiquettes, et les prestations de services. Personnalisez chaque fiche produit jusqu’au moindre détail.
Accédez à plus de 100 rapports : ventes, achats, TVA, TAP, dettes, créances, recouvrements, CA par client, commercial, livreur, stock valorisé… Suivez vos indicateurs en temps réel.
Importez depuis Excel, ajoutez des documents joints, scannez, dupliquez ou fusionnez vos données. Personnalisez les impressions, limitez les accès, et sécurisez vos données avec précision.
Créez des événements, gérez votre calendrier partagé et recevez des rappels d’échéances ou d’actions importantes. Notifications par e-mail, SMS ou pop-up navigateur selon vos préférences.
Notre équipe vous accompagne pour trouver la solution adaptée à vos besoins.
Nous contacter